TestBike logo

Document classification with cnn github. Configure Word-Embedding Option The tex...

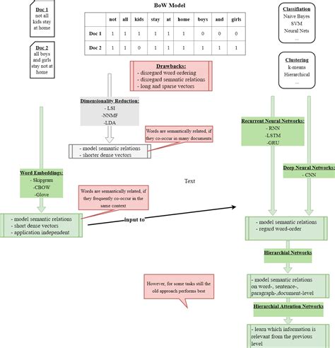
Document classification with cnn github. Configure Word-Embedding Option The text-classification algorithms applied in this notebook, CNNs and LSTMs, apply word-embeddings at their input. This supervised learning task requires training models on labeled datasets where each document has a known category. Preprint on arXiv — Explores CNN-based approaches for automatic feature extraction from vibration signals and end-to-end fault classification in rotating machinery. Code examples Computer vision Take a look at our examples for doing image classification, object detection, video processing, and more. g. Explore and run machine learning code with Kaggle Notebooks | Using data from multiple data sources Sep 10, 2020 · Classification of Documents Using Convolutional Neural Network (CNN) Dealing with text data in deep learning with the help of CNN and word embedding. Aug 1, 2025 · Text classification involves assigning predefined categories or labels to unstructured text documents. Achieved 95% diagnostic classification accuracy on medical imaging datasets using CNN-based transfer learning Reduced ETL processing time by 55% through distributed computing frameworks (Spark, Databricks) on 30TB+ healthcare datasets Usage instructions: here Table of Contents SLAM Document Classification Using Deep Learning. The architecture is comprised of three key pieces: Word Embedding: A distributed representation of words where different words that have a similar meaning (based on their usage) also have a similar representation. The goal is to develop a document classifier that can accurately categorize a collection of 18,828 text documents into one of 20 predefined classes Using Convolution Neural Networks. uiajh jvhh cxkc vtxfi elpeb phoqd hdsio lxfo pcvhp aouljky
Document classification with cnn github.  Configure Word-Embedding Option The tex...Document classification with cnn github.  Configure Word-Embedding Option The tex...